FC crashes when I read files inside a zip file...
FC crashes when I read files inside a zip file...
I was reading files inside a zip file using FreeCommander... then I closed FreeCommander and this crashed... I sent my bug report to bug[at]freecommander.com, this time the crash occurred using version 786...
- Attachments
-
- Cattura.PNG (10.24 KiB) Viewed 26974 times
Re: FC crashes when I read files inside a zip file...
Thanks for your bug report you have send to me.
I think it's not necessary that you write about it in the forum every time.
The exception that only occurs to you is unreproducible to me and other users.
I think it's not necessary that you write about it in the forum every time.
The exception that only occurs to you is unreproducible to me and other users.
Re: FC crashes when I read files inside a zip file...
Zip some files using your preferred archiver. Then quit. Store your zip file where you like. Use freecommander to view inside this zip file. Read all files inside this zip archive without unarchiving them. Then close freecommander and this will crash!
Re: FC crashes when I read files inside a zip file...
- how many files exists in your archive?Read all files inside this zip archive without unarchiving them.
- have you some folder structure in the archive?
- could you simply send me your archive file?
- which types of files you have in archive: txt, doc, jpg,...
- what exactly you mean with "read all files": open with F3, F4, double click?
Re: FC crashes when I read files inside a zip file...
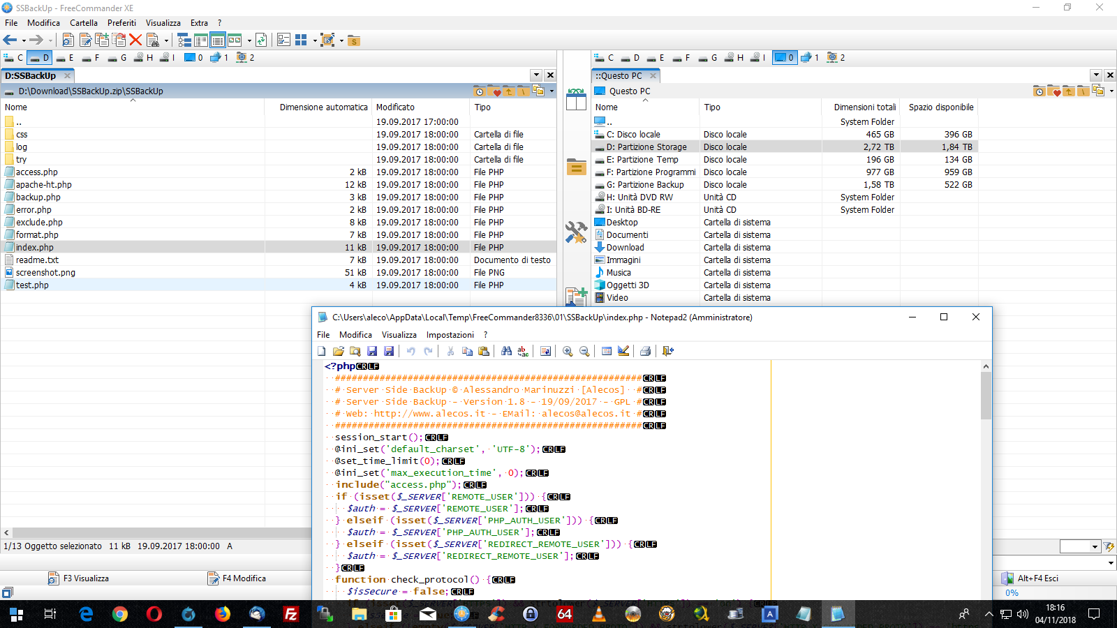
Every zip file that contains some php, js, pictures, etc... instead to unarchive it, simply click over it and navigate inside the archive, also click on files inside the archive to view. To do this will be used the zip plugin of freecommander, this is the reason that explain the crash... I attach my zip file...
- Attachments
-
- SSBackUp.zip
- (69.24 KiB) Downloaded 841 times
Re: FC crashes when I read files inside a zip file...
No problem here but it would be nice if you could provide exactly step by step description how we can reproduce the problem with your archive file.
If you mean open the file it may be important which associated program is started.
You mean "open" the file (as per double click) or view with F3?also click on files inside the archive to view
If you mean open the file it may be important which associated program is started.
Re: FC crashes when I read files inside a zip file...
I mean "doubleclick" on the file inside the archive to view it... I attach a screenshot... the plugin zip is part of freecommander... I think... and now crashed again...Marek wrote: 04.11.2018, 17:44 No problem here but it would be nice if you could provide exactly step by step description how we can reproduce the problem with your archive file.You mean "open" the file (as per double click) or view with F3?also click on files inside the archive to view
If you mean open the file it may be important which associated program is started.
Re: FC crashes when I read files inside a zip file...
A step by step description is something like:
- start FreeCommander
- navigate to the archive file SSBackUp.zip
- open the archive file per double click
- open the folder SSBackUp per double click
- open the file index.php per double click - editor notepad2 will be opened
Please describe further steps:
- close the notepad2
- close FreeCommander
- crash
OR
- close FreeCommander
- crash
OR
.....
Do you start FreeCommander and notepad2 "as admin"? If yes, try to start normal.
- start FreeCommander
- navigate to the archive file SSBackUp.zip
- open the archive file per double click
- open the folder SSBackUp per double click
- open the file index.php per double click - editor notepad2 will be opened
Please describe further steps:
- close the notepad2
- close FreeCommander
- crash
OR
- close FreeCommander
- crash
OR
.....
Do you start FreeCommander and notepad2 "as admin"? If yes, try to start normal.
Re: FC crashes when I read files inside a zip file...
- start FreeCommander
- navigate to the archive file SSBackUp.zip
- open the archive file per double click
- open the folder SSBackUp per double click
- open the file index.php per double click - editor notepad2 will be opened
- close the notepad2
- close FreeCommander
- crash
Notepad is open with Admin right otherwise cannot open or save some files in specific system folder. FreeCommander is opened with admin right otherwise cannot operate in system folder...
- navigate to the archive file SSBackUp.zip
- open the archive file per double click
- open the folder SSBackUp per double click
- open the file index.php per double click - editor notepad2 will be opened
- close the notepad2
- close FreeCommander
- crash
Notepad is open with Admin right otherwise cannot open or save some files in specific system folder. FreeCommander is opened with admin right otherwise cannot operate in system folder...
Re: FC crashes when I read files inside a zip file...
Works fine here, no problem.
It is not recommended to start programs "as admin".
It is not recommended to start programs "as admin".
Re: FC crashes when I read files inside a zip file...
yes, you are right. though he seems to know what he's doing...It is not recommended to start programs "as admin".
I confirm, the issue is reproducible when running as admin.
I believe an unhandled exception shall not occur, irrespective of the used account type.

----- 05.11.2018 23:23:10 fcConfigStorage UpdateFile() D:\FreeCommanderXE\SETTINGS\FreeCommander.hist.ini
Access violation at address 0000000000413570 in module 'FreeCommander.exe'. Write of address 0000000001015EB8
00413570 FreeCommander.exe System @UStrAsg
005c0c38 FreeCommander.exe System.Classes TStringList.Get
005bdbce FreeCommander.exe System.Classes TStrings.AddStrings
00639d4b FreeCommander.exe System.IniFiles TMemIniFile.GetStrings
0063a9cc FreeCommander.exe System.IniFiles TMemIniFile.UpdateFile
015cb807 FreeCommander.exe fcConfigStorage 385 TryToUpdate
015cba7e FreeCommander.exe fcConfigStorage 430 TfcConfigStorage.UpdateFile
0162af96 FreeCommander.exe FcMain 2042 TFcFormMain.FormDestroy
00824fa3 FreeCommander.exe Vcl.Forms TCustomForm.DoDestroy
00824c81 FreeCommander.exe Vcl.Forms TCustomForm.BeforeDestruction
004104d2 FreeCommander.exe System @BeforeDestruction
00824cbc FreeCommander.exe Vcl.Forms TCustomForm.Destroy
0040f9d5 FreeCommander.exe System TObject.Free
005dbf0a FreeCommander.exe System.Classes TComponent.DestroyComponents
00821914 FreeCommander.exe Vcl.Forms DoneApplication
0047c710 FreeCommander.exe System.SysUtils DoExitProc
00412a79 FreeCommander.exe System @Halt0
016460bb FreeCommander.exe FreeCommander 508 initialization
76f459cb kernel32.dll BaseThreadInitThunk
771a385b ntdll.dll RtlUserThreadStart
Re: FC crashes when I read files inside a zip file...
What is your FC and Windows version?I confirm, the issue is reproducible when running as admin.
Can you reproduce it with any zip file?
What happens if after the step "- close the notepad2" you first go back from archiv and then close FreeCommander?
Re: FC crashes when I read files inside a zip file...
I have created a simple small zip file see here.
I found a simple way to crash XE. to reproduce enter the zip file, then open the text file then press F10 to Crash latest XE:

exec. date/time : 2018-11-11 19:20
version : 2018.0.0.787
compiled with : Delphi 10.2 Tokyo
madExcept version : 4.0.20
callstack crc : $30f0d1b9, $97e7e20e, $8bbb61dd
exception number : 1
exception class : EAccessViolation
exception message : Access violation at address 000000000132E5FC in module 'FreeCommander.exe'. Read of address 0000000000000680.
main thread ($758):
0132e5fc +31c FreeCommander.exe fcMainPanel 2587 +57 TfcMainPanel.SwitchSitePanelVisibility
01571875 +035 FreeCommander.exe fcController 3277 +2 TfcController.SwitchMainSplitter
0157192c +04c FreeCommander.exe fcController 3301 +10 TfcController.SwitchPanelVisibility
016426a3 +f03 FreeCommander.exe FcMain 8940 +215 TFcFormMain.msgActionDone
00410112 +042 FreeCommander.exe System TObject.Dispatch
00698b9d +36d FreeCommander.exe Vcl.Controls TControl.WndProc
0069f8f3 +8a3 FreeCommander.exe Vcl.Controls TWinControl.WndProc
00826ce7 +8c7 FreeCommander.exe Vcl.Forms TCustomForm.WndProc
0162e795 +035 FreeCommander.exe FcMain 2821 +2 TFcFormMain.WndProc
0069ebba +02a FreeCommander.exe Vcl.Controls TWinControl.MainWndProc
005df543 +023 FreeCommander.exe System.Classes StdWndProc
776398bd +000 USER32.dll DispatchMessageW
00834e0e +12e FreeCommander.exe Vcl.Forms TApplication.ProcessMessage
00834e83 +013 FreeCommander.exe Vcl.Forms TApplication.HandleMessage
008352d1 +0e1 FreeCommander.exe Vcl.Forms TApplication.Run
01647926 +416 FreeCommander.exe FreeCommander 503 +115 initialization
775159cb +00b kernel32.dll BaseThreadInitThunk
7777385b +01b ntdll.dll RtlUserThreadStart
disassembling:
[...]
015cd983 lea rdx, [rbp+$a8]
015cd98a mov r8, [rbp+$38]
015cd98e mov r9, [rbp+$98]
015cd995 mov qword ptr [rsp+$20], 0
015cd99e mov rsi, [rsi]
015cd9a1 > call qword ptr [rsi+8]
015cd9a4 jmp loc_15cdba7
015cd9a9 535 mov rcx, [rbp+$108]
015cd9b0 mov rdx, [rbp+$a8]
015cd9b7 mov rax, [rbp+$108]
015cd9be mov rax, [rax]
[...]
I am Admin and use Microsoft Windows [Uersion 6.1.7681] X64.
Please fix this.
I found a simple way to crash XE. to reproduce enter the zip file, then open the text file then press F10 to Crash latest XE:

exec. date/time : 2018-11-11 19:20
version : 2018.0.0.787
compiled with : Delphi 10.2 Tokyo
madExcept version : 4.0.20
callstack crc : $30f0d1b9, $97e7e20e, $8bbb61dd
exception number : 1
exception class : EAccessViolation
exception message : Access violation at address 000000000132E5FC in module 'FreeCommander.exe'. Read of address 0000000000000680.
main thread ($758):
0132e5fc +31c FreeCommander.exe fcMainPanel 2587 +57 TfcMainPanel.SwitchSitePanelVisibility
01571875 +035 FreeCommander.exe fcController 3277 +2 TfcController.SwitchMainSplitter
0157192c +04c FreeCommander.exe fcController 3301 +10 TfcController.SwitchPanelVisibility
016426a3 +f03 FreeCommander.exe FcMain 8940 +215 TFcFormMain.msgActionDone
00410112 +042 FreeCommander.exe System TObject.Dispatch
00698b9d +36d FreeCommander.exe Vcl.Controls TControl.WndProc
0069f8f3 +8a3 FreeCommander.exe Vcl.Controls TWinControl.WndProc
00826ce7 +8c7 FreeCommander.exe Vcl.Forms TCustomForm.WndProc
0162e795 +035 FreeCommander.exe FcMain 2821 +2 TFcFormMain.WndProc
0069ebba +02a FreeCommander.exe Vcl.Controls TWinControl.MainWndProc
005df543 +023 FreeCommander.exe System.Classes StdWndProc
776398bd +000 USER32.dll DispatchMessageW
00834e0e +12e FreeCommander.exe Vcl.Forms TApplication.ProcessMessage
00834e83 +013 FreeCommander.exe Vcl.Forms TApplication.HandleMessage
008352d1 +0e1 FreeCommander.exe Vcl.Forms TApplication.Run
01647926 +416 FreeCommander.exe FreeCommander 503 +115 initialization
775159cb +00b kernel32.dll BaseThreadInitThunk
7777385b +01b ntdll.dll RtlUserThreadStart
disassembling:
[...]
015cd983 lea rdx, [rbp+$a8]
015cd98a mov r8, [rbp+$38]
015cd98e mov r9, [rbp+$98]
015cd995 mov qword ptr [rsp+$20], 0
015cd99e mov rsi, [rsi]
015cd9a1 > call qword ptr [rsi+8]
015cd9a4 jmp loc_15cdba7
015cd9a9 535 mov rcx, [rbp+$108]
015cd9b0 mov rdx, [rbp+$a8]
015cd9b7 mov rax, [rbp+$108]
015cd9be mov rax, [rax]
[...]
I am Admin and use Microsoft Windows [Uersion 6.1.7681] X64.
Please fix this.
Who is online
Users browsing this forum: No registered users and 50 guests